In questo articolo parleremo di Come Funziona ChatGPT: nonostante OpenAI non abbia fornito tutti i dettagli sul funzionamento di ChatGPT, ci siamo cimentati nell’elaborare una spiegazione approfondita attraverso. Il processo può essere suddiviso in due parti principali:
1. Addestramento
L’addestramento di un modello ChatGPT avviene in due fasi distinte:
- Pre-addestramento: In questa fase, addestriamo un modello GPT (decoder-only transformer) su una vasta quantità di dati provenienti da internet. L’obiettivo è creare un modello in grado di predire parole future a partire da una frase, in modo grammaticalmente corretto e semanticamente significativo, analogamente ai dati su cui è stato addestrato. Al termine del pre-addestramento, il modello è in grado di completare le frasi fornite, ma non può rispondere a domande.
- Fine-tuning (Affinamento): Questa fase è un processo a 3 step che trasforma il modello pre-addestrato in un modello ChatGPT in grado di rispondere alle domande:
- Raccolta dei dati di addestramento (domande e risposte), e affinamento del modello pre-addestrato su questi dati. Il modello riceve una domanda come input e impara a generare una risposta simile ai dati di addestramento.
- Raccolta di ulteriori dati (domande, diverse risposte) e addestramento di un modello di reward per classificare queste risposte dalla più pertinente alla meno pertinente.
- Utilizzo dell’apprendimento per rinforzo (ottimizzazione PPO) per affinare ulteriormente il modello, migliorando l’accuratezza delle risposte fornite.
2. Risposta a un Prompt
- Passaggio 1: L’utente inserisce la domanda completa, ad esempio: “Spiega come funziona un algoritmo di classificazione”.
- Passaggio 2: La domanda è inviata a un componente di moderazione dei contenuti, che assicura che la domanda non violi le linee guida sulla sicurezza e filtri le domande inappropriate.
- Passaggi 3-4: Se l’input supera la moderazione dei contenuti, è inviato al modello ChatGPT. Se non supera la moderazione, la domanda è indirizzata direttamente alla generazione di risposte template.
- Passaggi 5-6: Una volta che il modello genera la risposta, questa è nuovamente inviata al componente di moderazione dei contenuti, per assicurare che la risposta generata sia sicura, innocua, imparziale, ecc.
- Passaggio 7: Se l’input supera la moderazione dei contenuti, è mostrato all’utente. Se non supera la moderazione, è indirizzata alla generazione di risposte template, mostrando una risposta template all’utente.
Questo articolo mira a fornire una panoramica chiara e dettagliata su Come Funziona ChatGPT, pur in assenza di alcuni dettagli tecnici da parte di OpenAI. Attraverso un processo metodico di addestramento e un efficace sistema di moderazione dei contenuti, ChatGPT rappresenta una pietra miliare nel campo dell’Intelligenza Artificiale e del Natural Language Processing.

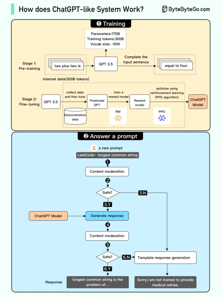
Come Funziona ChatGPT? Ecco un riepilogo del diagramma:
1. Fase di Addestramento:
- Pre-addestramento (Stage 1): Durante questa fase, il modello viene pre-addestrato su un vasto set di dati, in questo caso, rappresentato come “Internet data (300B tokens)”. Questo fornisce al modello una base di conoscenza generica. L’esempio mostra il modello che impara a completare una frase come “two plus two is” con “equal to four”.
- Affinamento (Stage 2): Dopo il pre-addestramento, il modello viene ulteriormente addestrato su un set di dati specifico, spesso chiamato “demonstration data”. Questo processo può includere vari passaggi:
- Raccolta e affinamento dei dati: Questo implica raccogliere dati specifici e affinarli per il modello.
- Addestramento del modello di ricompensa: Si addestra un modello di ricompensa (indicato come “RM” nel diagramma) che aiuta a guidare l’apprendimento del modello principale.
- Ottimizzazione: Qui, il modello è ulteriormente ottimizzato utilizzando algoritmi di reinforcement learning, in particolare l’algoritmo PPO (Proximal Policy Optimization) menzionato nel diagramma. Questo passo serve a migliorare la capacità del modello di generare risposte appropriate basandosi sul feedback del modello di ricompensa.
2. Risposta a una Richiesta:
- Quando viene presentata una nuova richiesta (o “prompt”), come l’esempio “LeetCode: longest common string”, il sistema passa attraverso vari livelli di modulazione del contenuto:
- Moderazione del contenuto (1 e 4): Il sistema verifica prima se il prompt è appropriato.
- Verifica di sicurezza (2 e 5): Il sistema controlla se la risposta generata è sicura.
- Generazione della risposta: Se la richiesta passa i controlli di moderazione e sicurezza, il sistema genera una risposta. Se non supera questi controlli, viene fornita una risposta predefinita, come mostrato nel diagramma (“Sorry, I am not trained to provide medical advise”).
In sintesi, il diagramma descrive come un sistema simile a ChatGPT viene addestrato su grandi set di dati e poi affinato su dati specifici. Una volta addestrato, il sistema può rispondere a richieste specifiche, passando attraverso controlli di moderazione e sicurezza per garantire risposte appropriate e sicure.
La figura del Prompt Engineer nell’intelligenza artificiale
La figura del “prompt engineer” (ingegnere delle richieste) non è esplicitamente menzionata nel diagramma, ma è una componente fondamentale nel processo di affinamento e ottimizzazione di un modello come ChatGPT.
Ecco perché è importante la figura del Prompt Engineer:
- Creazione e Raccolta di Dati: Durante la fase di affinamento, è fondamentale avere un set di dati di alta qualità su cui addestrare il modello. Un prompt engineer crea richieste specifiche e valuta le risposte del modello, contribuendo a creare questo insieme di dati.
- Addestramento del Modello di Ricompensa: Il diagramma mostra una fase in cui viene addestrato un “reward model” (modello di ricompensa). Il ruolo del prompt engineer è cruciale qui perché può valutare e dare feedback sulle risposte del modello, guidando così l’addestramento del modello di ricompensa.
- Ottimizzazione del Modello: Durante la fase di ottimizzazione con algoritmi come il PPO, il feedback e le valutazioni fornite dal prompt engineer sono usati per guidare e correggere l’apprendimento del modello principale.
- Moderazione e Controllo di Sicurezza: Sebbene il diagramma mostri un sistema automatico di moderazione e verifica della sicurezza, un prompt engineer può aiutare a sviluppare e affinare questi sistemi. Può identificare casi in cui il modello potrebbe generare risposte inadeguate o insicure e contribuire a perfezionare i meccanismi di controllo.
- Comprensione del Comportamento del Modello: Un prompt engineer può testare il modello con una varietà di richieste, permettendo di comprendere meglio come il modello risponde in diverse situazioni. Questo aiuta a identificare punti di forza e debolezza del modello e fornisce indicazioni su come migliorarlo ulteriormente.
In sintesi, la figura del prompt engineer è fondamentale perché contribuisce in modo significativo alla creazione, affinamento e ottimizzazione di un modello come ChatGPT. Attraverso la loro interazione diretta con il modello, sono in grado di fornire feedback preziosi e guidare il processo di apprendimento per ottenere un sistema di risposta più preciso e sicuro.